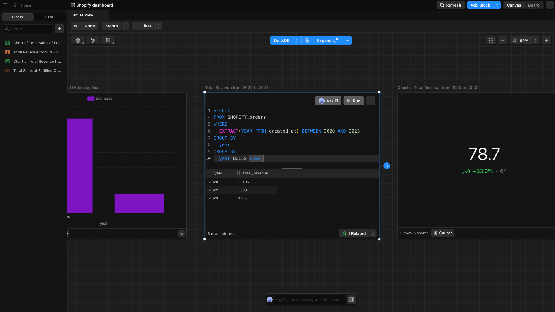
1
Create the events table. Ensure you have a structured table to store integration event data.

2
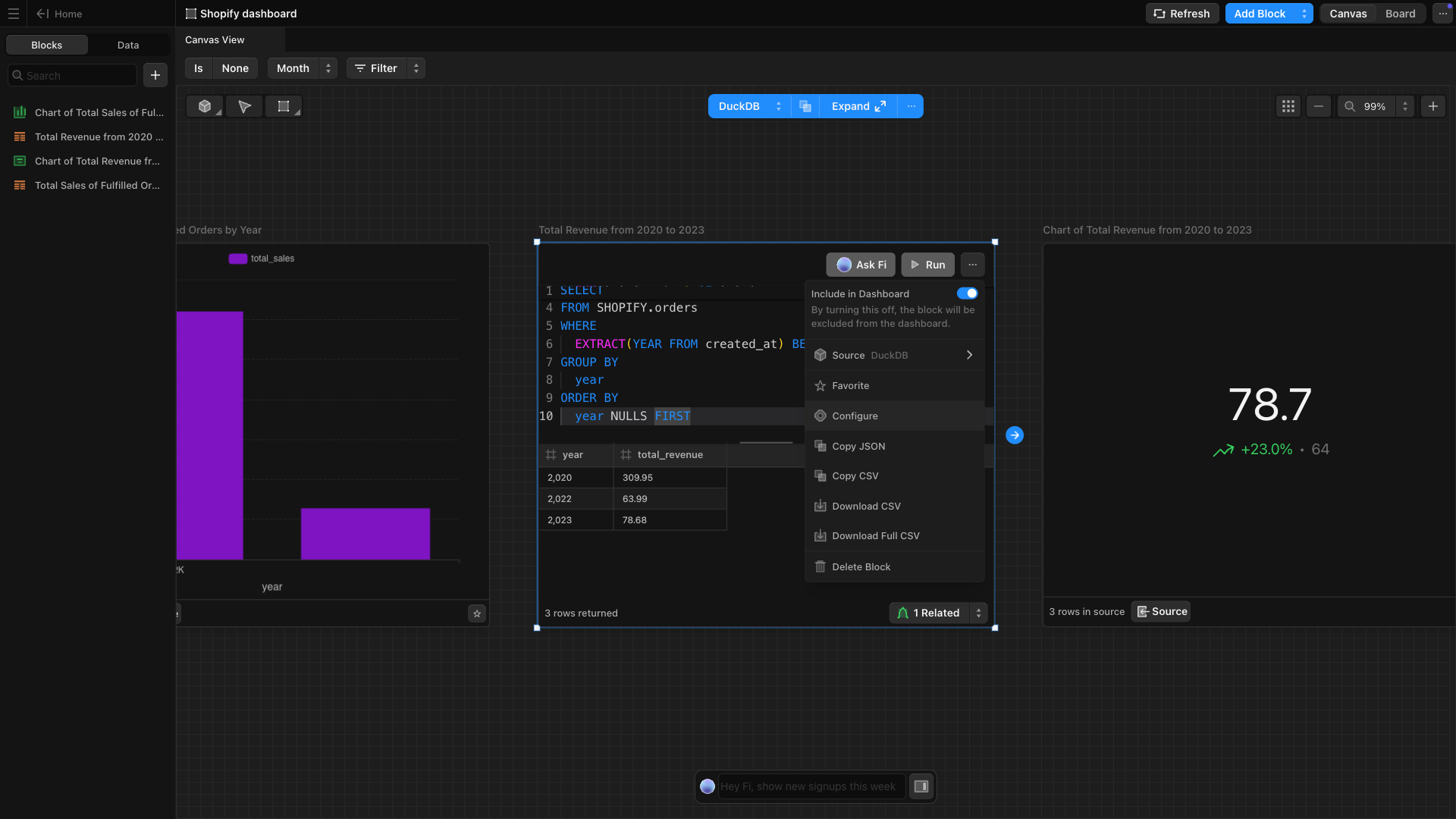
Click the More Options icon 
(⋯) inside your block and select Configure.
3
Once the block is in full-screen mode, click 
Configure > Add Automation to begin setting up the trigger.
4
Select 
Event. Under Type, select On Sync End and choose the integration (e.g., HubSpot, Salesforce, Zendesk) that you want to automate.
5
Decide what should happen after the sync completes. Options include:
- Sending data to Slack, Google Sheets, or Microsoft Excel
- Triggering Webhooks or Emails
- Running the SQL statement without additional actions
Create to finalize the automation.Your workflow will appear inside the automation box once the automation is successfully configured.

